应用说明:因偏远地区、疫情管控、自然灾害、政策等原因,经常遇到指定区域不能收发快递的情况。商城增加禁运地区功能,平台商品可以设置禁运区域,设置后,用户购买平台产品将无法选择禁运地区作为收货地址。

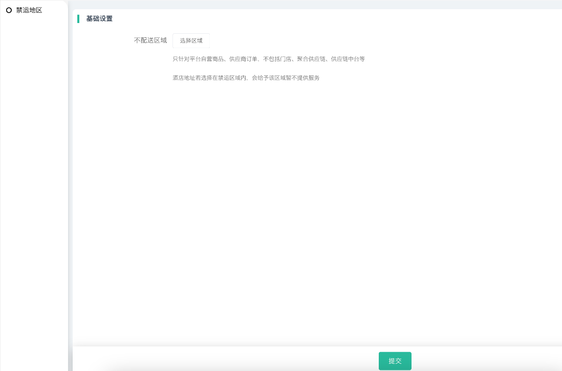
注:禁运地区只针对平台自营商品、供应商商品生效,门店/聚合供应链/供应链中台等其他插件产品不支持使用!酒店地址若选择在禁运区域内,会给予该区域暂不提供服务。

一、安装、启用禁运地区插件

进入插件、设置禁运区域,支持精确到市级区域;

二、商品可以独立设置禁运地区,不设置则跟随平台设置的默认的禁运地区。


后台设置好不配送区域后,会员拍下平台自营商品、供应商商品,下单时前端显示效果如下:



作者:售后技术支持-余丽平  创建时间:2024-05-29 09:15
 更新时间:2025-04-08 10:34